Integrating Klaviyo with WebShop
Purpose and scope
Do you want to grow your customer base, retain those customers and increase sales through data-driven, targeted marketing campaigns? Our integration with Klaviyo provides you with functionality that allows you to do just that. This integration syncs your customer data and product catalogue with Klaviyo. Klaviyo is a data-proven marketing platform that allows you to grow and retain your customer base. through personalised and targeted marketing campaigns. Once synced and consent has been given by your customer, Klaviyo uses your customers' interactions with WebShop to build profiles. From these profiles, you use the Klaviyo platform to build targeted marketing campaigns, and measure their success. For example, you could create a marketing flow that encourages your customers to convert items in a customer's cart into a sale by sending "Abandoned cart" emails at configurable time periods.
Our built-in configuration tool guides you through creating a link between the two systems.
This feature guide describes what and how to use our built-in configuration tool to configure this feature.
This feature is only available as part of the Digital Marketing SmartPack. Contact our sales team for more information.
Benefits
Key benefits of using the Klaviyo platform are that you can build up customer profiles and run marketing campaigns based on their preferences, using products contained in your catalogue. In particular, you can remind customers of their "Abandoned carts" at regular, customisable intervals.
Integrating Klaviyo with your WebShop has additional benefits:
Includes standard Klaviyo tracking scripts on WebShop, with analytics and reporting based on this tracking available in your Klaviyo account.
Provides a feed of your product catalogue regularly between your ERP and your Klaviyo account via . This means you can monitor product sales per customer or customer segment in Klaviyo via a dashboard.
Drive sales using customer-targeted flows and promotions.
Tracks your customer behaviour tracking (including what products they are searching for, looking at, adding to their Cart and purchasing).
Control the frequency of engagement with your customers.
Re-engage with your customers using an “Abandoned carts“ flow.
Captures customer consent to tracking via Klaviyo prompts.
Tailor emails to for specific marketing campaigns, and include products from your product catalogue.
Create and manage email lists for ‘out of stock’ products.
Allows your customers to sign up to newsletters on WebShop which is powered by Klaviyo software.
Introducing terms and concepts used in this article
Term | Definition |
|---|---|
Application Platform Interface | (API), which is an interface that allows two different computer systems interact with each other. It consists of a number of rules (also known as endpoints) that request data from the other system and receive and process responses from that system. |
API key | a code used to identify and authenticate an application. |
Customer | a client of the merchant; a person or set of people who use one or more of our suite of products, such as WebShop, where they are provided by the merchant. |
Enterprise resource platform | (ERP), a collection of your critical business operating systems, such as product, stock levels, financial, customers, suppliers and so on that run on the same platform. |
Product feed | a structured description of your products that can be shared with other channels. |
Uniform resource locator | (URL), the address of a website. |
Fitting it all together
Tip
After reading this section, we'd suggest you open our step by step guide to using our configuration tool to link Klaviyo with WebShop?
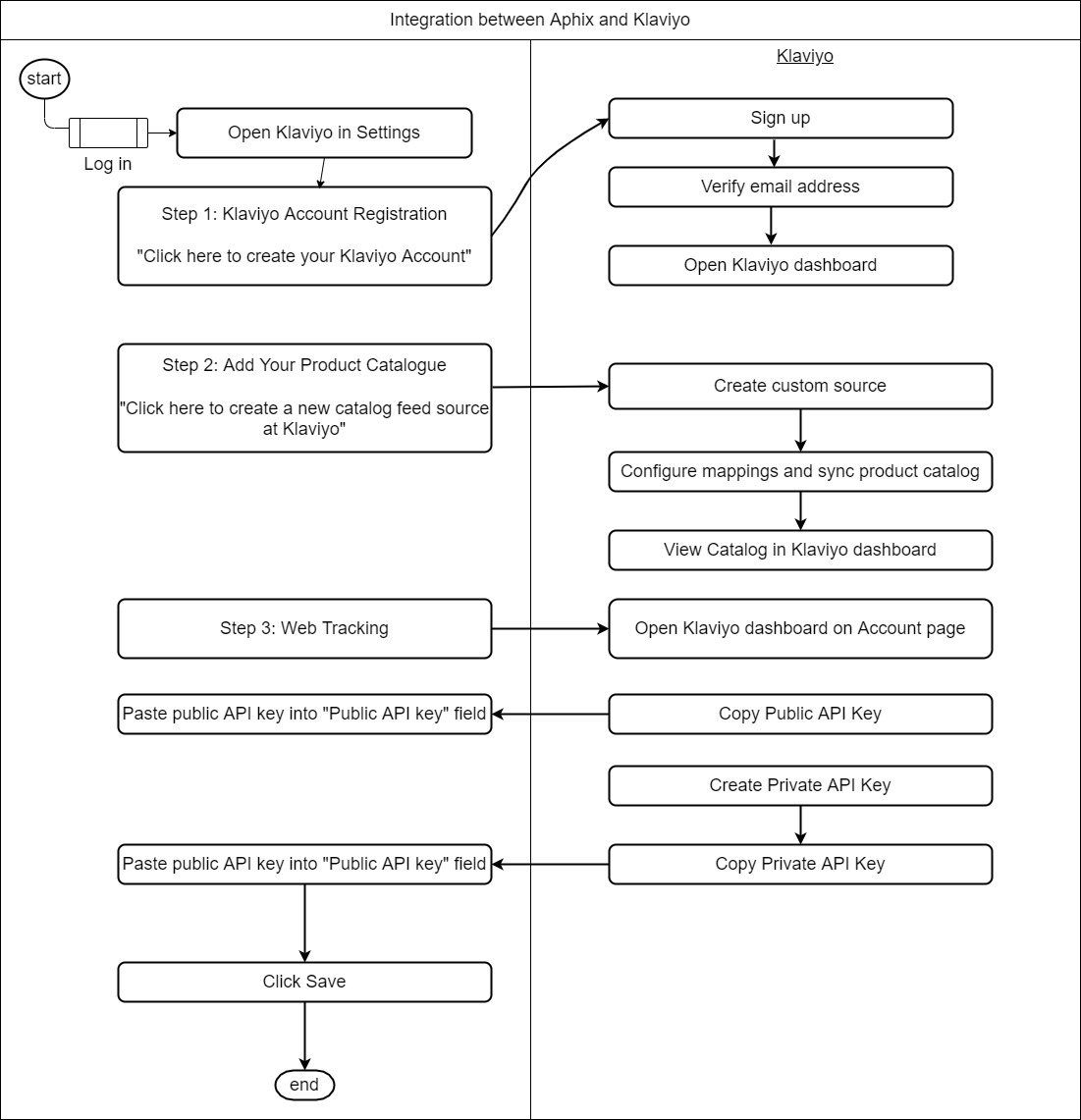
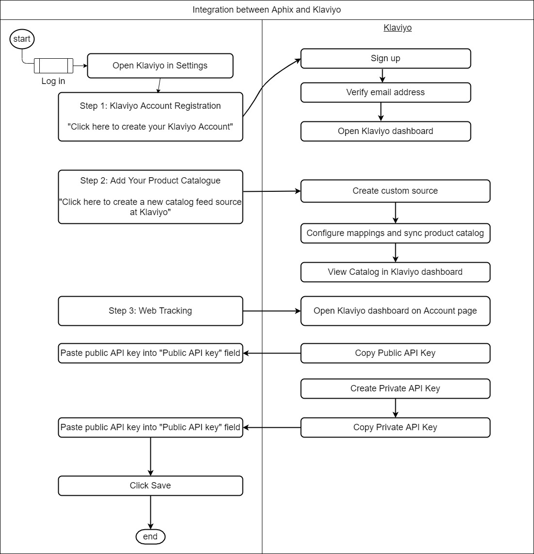
We have included a built-in configuration tool in your Management Interface that guides you through the process of integrating WebShop with Klaviyo. The tool guides you through the 3 steps, as follows:
Step 1: Klaviyo account registration
Step 2: Add your product catalogue
Step 3: Web tracking
Here's a visual on what is required for you to integrate Experlogix Digital Commerce with Klaviyo:

Tasks
As an merchant,